仕事探し!ハローワークインターから求人情報をスクレイピング
Instagram:
ハローワークインターネットサービスとは?
ハローワークインターネットサービスとは、ハローワークが運営するインターネットサービスのことです。ハローワークインターネットサービスは、全国各地のハローワークが受理した求人情報の中で、会社がハローワークインターネットサービスにも掲載を希望したものを検索することができます。
スクレイピングツールの概要
ScrapeStormとは、強い機能を持つ、プログラミングが必要なく、使いやすく人工知能Webスクレイピングツールです。違う基盤のユーザーに二つのスクレイピングモードを提供し、1-Clickで99%のWebスクレイピングを満たします。ScrapeStormにより、大量のWebデータを素早く正確的に取得できます。手動でデータ抽出が直面するさまざまな問題を完全に解決し、情報取得のコストを削減し、作業効率を向上させます。
抽出されたデータは下記のようにご覧ください

1.タスクを新規作成する
(1)URLをコピーする
通常、リストページのURLをコピーするのが推薦しますが、今回の直接検索結果ページを開くのはブロックされるから、条件を入力するページのURLを入力してください。

(2)スマートモードタスクを新規作成する
ScrapeStormのホームページ画面にスマートモードタスクを新規作成します。また、持っているタスクをインポートすることもできます。
詳細には下記のチュートリアルをご参照ください。
URLを正しく入力する方法

2.タスクを構成する
(1)事前操作機能
検索条件を入力するは右上の緑ボタンをクリック、事前操作機能を利用してください。

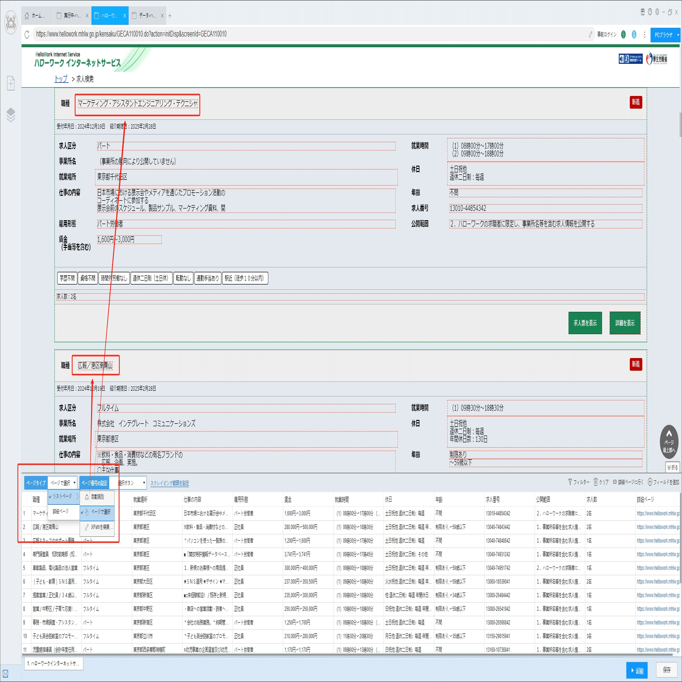
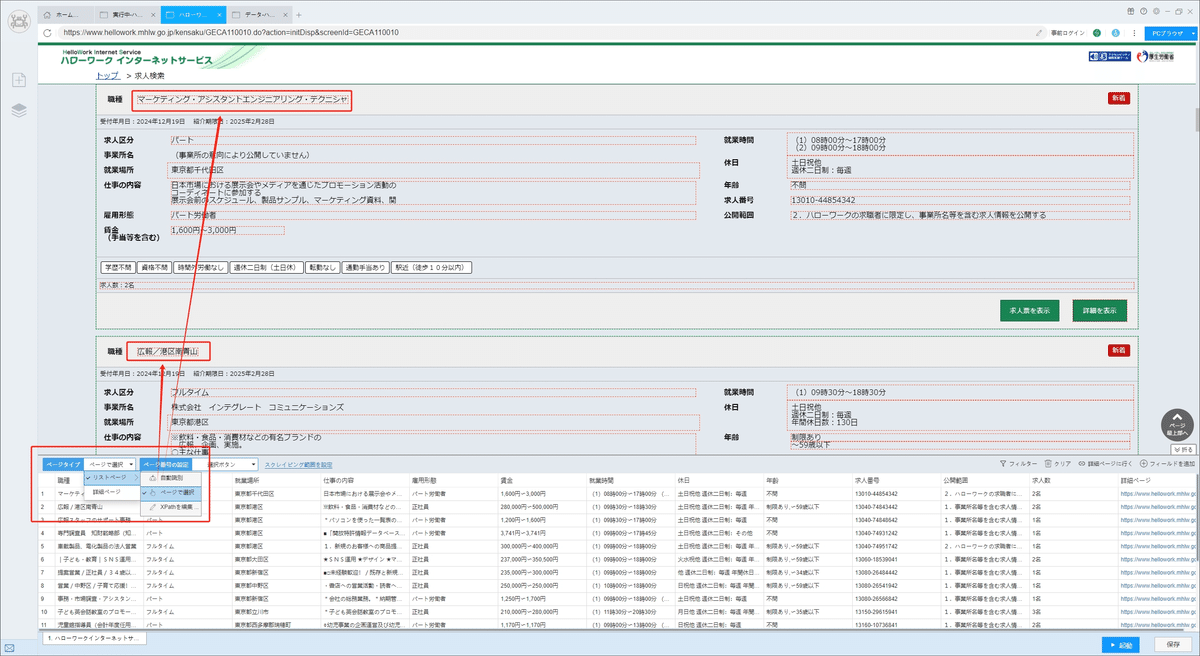
(2)リスト要素
今回はリスト要素を自動識別しませんから、手動でリスト要素を選択してください。下記のチュートリアルもご参照ください。
ページタイプの設定方法

(3)ページボタン
ScrapeStormは自動的にページボタンを識別できます。もし識別誤差が発生する時、手動でページボタンを選択してください。下記のチュートリアルも参照してください。
ページ分けの設定方法

(4)フィールドの追加と編集
「フィールドを追加」ボタンをクリックして、画面に必要な要素を選択、データが自動的に抽出されます。また、必要に応じてフィールドの名前の変更または削除、結合できます。
フィールドの設定の詳細には下記のチュートリアルをご参照ください。
抽出されたフィールドを配置する方法

3.タスクの設定と起動
(1)起動の設定
必要に応じて、スケジュール、アンチブロック、自動エクスポート、写真のダウンロード、スピードブーストを設定できます。
スクレイピングタスクを配置する方法については、下記のチュートリアルをご参照ください。
スクレイピングタスクを配置する方法

(2)しばらくすると、データがスクレイピングされる。

4.抽出されたデータのエクスポートと表示
(1)エクスポートをクリックして、データをダウンロードする

(2)必要に応じてエクスポートする形式を選択します。
ScrapeStormは、Excel、csv、html、txt、データベース、ローカルなどさまざまなエクスポート方法を提供します。ライトプラン以上のユーザーは、WordPressに直接投稿することもできます。
抽出結果のエクスポート方法の詳細には下記のチュートリアルをご参照ください。
抽出されたデータのエクスポート方法

Demoタスク:
求人・転職!ハローワークインターから求人情報をスクレイピング.sst
https://drive.google.com/file/d/1tR9InNmyq2Xgwg_uCmtB8Ve90AQKGMfc/view?usp=sharing
注意:法律違反しないため、抽出されたデータを悪用禁止です!

コメント
コメントを投稿